Flujo de una Transacción

Toda transacción de pago independientemente del método de integración, realiza la siguiente secuencia de 4 pasos basicos:

  1. El comercio diagrama el formulario que va a utilizar para la captura de los datos del medio de pago, teniendo en cuenta los campos definidos en en el apartado Formulario custom
  2. Para invocarlo, inicializa el componente JS . Ver Requerimiento del formulario custom:
  3. Este último toma los datos de la tarjeta y él mismo envía los datos a DECIDIR SPS.
  4. DECIDIR a través de un callback, devuelve el ID de la transacción y con dicho ID se confirma luego la operación.

Flujo de una transación

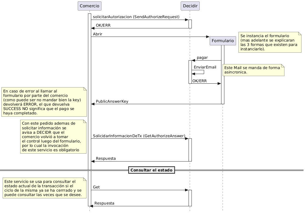
El comercio debe pedir Autorización a DECIDIR a través de un WebService, con la información devuelta se deberá instanciar un formulario donde el cliente completará con los datos de su tarjeta. (Ver: Ejemplos de Integración).

El Formulario le cederá el control al comercio una vez que el cliente haya finalizado la compra y en ese momento se tendrá que confirmar la finalización de la transacción.

Al finalizar la transacción el comercio recibe un email con los datos de la transacción realizada. Este Mail es enviado a la cuenta de correo que informó el Comercio cliente al momento de su implementación.

Por lo cual procederemos a explicar primeramente el pedido de autorización y la confirmación, ya que estos dos servicios no se ven modificados sea cual sea el método de integración que se desee implementar.

Luego en el sub-apartado Ejemplos de Integración, haremos referencia a estos dos servicios.

Además DECIDIR ofrece operaciones extras sobre las transacciones que no influyen en el ciclo básico, como ser:

  1. Ver el estado de una transacción.
  2. Pedir una anulación.
  3. Confirmar una Transacción (solamente para comercios que utilizan confirmación en 2 pasos, vease Anexo)
  4. Pedir devolución

NOTA: Es importante tener en cuenta que no será posible integrarse desde el localhost ni en producción ni en desarrollo.