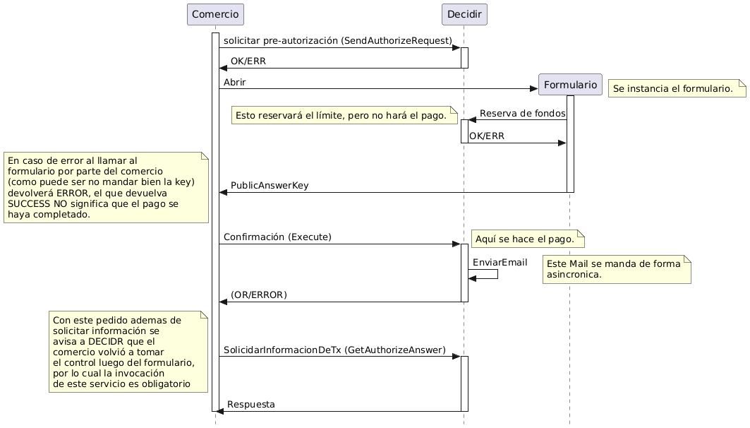
Esquema Transaccional

El siguiente diagrama refleja el flujo transaccional de esta operatoria.

Esquema transaccional de autorización en 2 pasos

Consideraciones sobre el resultado al invocar el WS de Confirmación

La operación de Confirmación debe realizarse según los parámetros indicados en la sección Realizar una Confirmación.

Cuando el monto a Confirmar esté por fuera de los rangos establecidos con el medio de pago, el Comercio obtiene como
RESULTADO: RECHAZADA, StatusCode=100 y IDMOTIVO=100
El Estado de la transacción sigue en Preautorizada.

Cuando el monto a Confirmar esté dentro del rango establecido con el medio de pago, el Comercio obtiene como RESULTADO: APROBADA / StatusCode= -1 / IDMOTIVO=0
Cambia el estado de la transacción a Autorizada.

Ejemplos de Respuestas de los dos casos posibles:

Rechazo:

<soapenv:Envelope xmlns:soapenv="http://schemas.xmlsoap.org/soap/envelope/">
   <soapenv:Body>
      <api:ExecuteResponse xmlns:api="http://api.decidir.com.ar">
         <api:StatusCode>100</api:StatusCode>
         <api:StatusMessage>Confirmacion Rechazada</api:StatusMessage>
         <api:AuthorizationKey>3EBA89AE73AC03966B1447855943778</api:AuthorizationKey>
         <api:EncodingMethod>XML</api:EncodingMethod>
         <api:Payload>
            <Answer>
               <IDMOTIVO>100</IDMOTIVO>
               <RESULTADO>RECHAZADA</RESULTADO>
               <FECHAHORA>2015/11/18 11:12:23</FECHAHORA>
            </Answer>
         </api:Payload>
      </api:ExecuteResponse>
   </soapenv:Body>
</soapenv:Envelope>

Aceptación:

<soapenv:Envelope xmlns:soapenv="http://schemas.xmlsoap.org/soap/envelope/">
   <soapenv:Body>
      <api:ExecuteResponse xmlns:api="http://api.decidir.com.ar">
         <api:StatusCode>-1</api:StatusCode>
         <api:StatusMessage>Confirmacion Recibida</api:StatusMessage>
         <api:AuthorizationKey>3EBA89AE73AC03966B1447855966865</api:AuthorizationKey>
         <api:EncodingMethod>XML</api:EncodingMethod>
         <api:Payload>
            <Answer>
               <IDMOTIVO>0</IDMOTIVO>
               <RESULTADO>APROBADA</RESULTADO>
               <FECHAHORA>2015/11/18 11:12:47</FECHAHORA>
            </Answer>
         </api:Payload>
      </api:ExecuteResponse>
   </soapenv:Body>
</soapenv:Envelope>